2022.10.30截图
1、版本号

2、后端-分类-优化了部分细节图标

3、后端-商城-优化了部分细节图标1png

3-2、后端-商城-优化了部分细节

4、后端-全站浏览历史功能已可以正常使用

5、后端-粉丝关注功能已可以正常使用

6、后端-会员分组管理功能细分化了

6-2


7、【重磅】后端-会员分组管理-新增了代理分销功能

二、前端可见的变化总汇()
我的关注

我的粉丝

前端关注会员按钮位置

在线交谈页

交谈页

会员中心首页

商户后台页

修改资料页 新增了个性签名

VIP续费页 新增了不少的期限

头像页

图片上传2

图片上传1

图片上传3 新增了手机传图

举报页(新增上传图片和视频)

留言页(新增上传图片和视频)

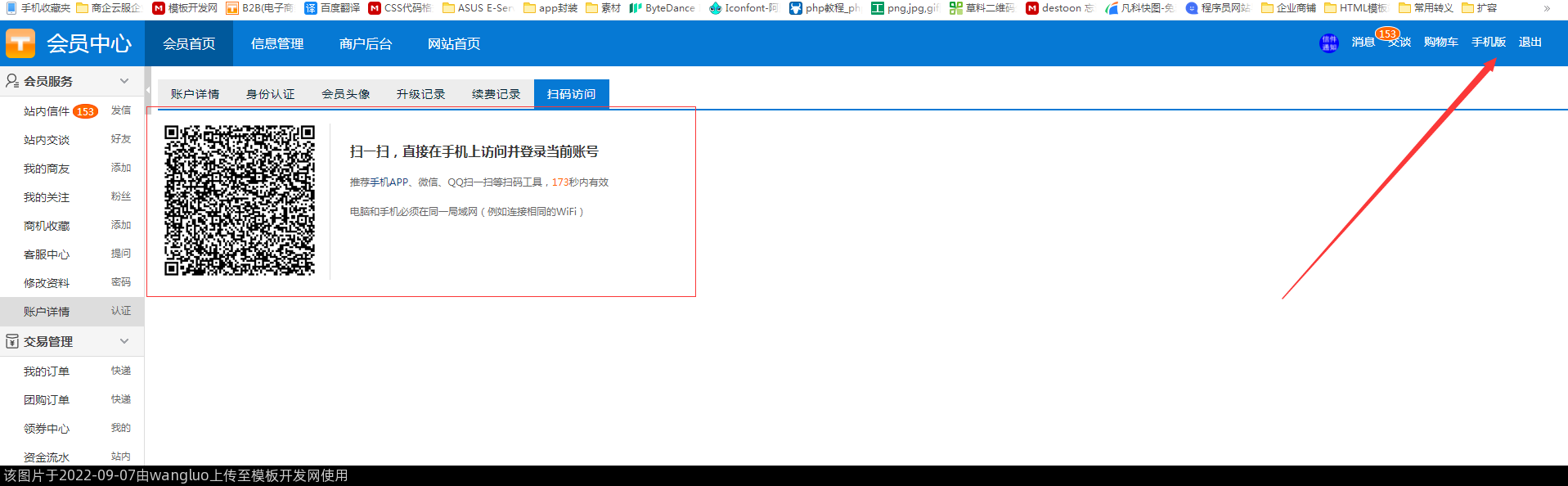
会员中心-手机扫码登录M站

首页头部1

首页头部2

首页头部3

手机二维码页

这段新增的js看上去是关注会员,但前端目前还没有体现出来(20220901已经在前端体现出来了)

截止:20220923
总后台-版本更新日期

总后台-分类管理-原文字变成了图标

总后台-会员管理-分组添加-功能有变化

总后台-会员管理-模块设置-功能分类了

总后台-会员管理-模块设置-注册相关-功能有变化

总后台-会员管理-优惠劵-新增了频道、分类、商品指定功能

总后台-会员模块-客服中心-提问终于可以在原问题上追问了

总后台-模块设置

后端-会员模块设置-新增了登录开关和设置默认登录方式

后端-网站设置-SEO优化-新增伪静态时,公司url的com后台修改,不用二开了


后端-会员模块设置-会员分组-新增了会员升级审核开关

后端-会员模块设置-会员分组-新增了会员强制认证选项





